Pratt Course Document Archive (PCDA)
Pratt Course Document Archive (PCDA)
Date
Spring 2025
Spring 2025
Professor
Project Link
Project Description
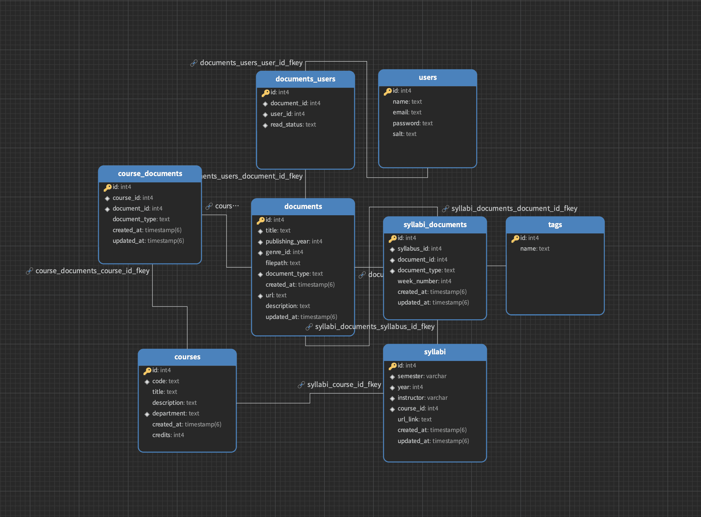
The Pratt Course Document Archive (PCDA) is a database developed to support Pratt Institute students and faculty in organizing and accessing academic course materials. Built as part of a Web Development course, the project involved designing a relational database model and integrating it with a web-based interface to manage class documents and reading lists in a structured and searchable manner.
Methods
The idea for this project came from noticing that although an archive of Pratt Institute Information School syllabi exists, there is no structured way to track the readings and related resources for each course. With that gap identified, the process began by understanding the codebase and the available tools. I used Handlebars to define the template structure and map the fields needed to connect to the database.
From there, I moved into designing the user interface, working through decisions about how the platform would surface connected materials, how a user would add or link specific resources, how it would handle existing entries, and how to display all syllabi across semesters under a single professor. Thinking through those interactions before fully connecting the database to the front-end code helped clarify both the schema design and the navigation logic, and each stage fed back into the others as usability considerations surfaced, adjustments that the initial plan hadn't anticipated.
Role & Contributions
I am the sole creator of this work.
Learning Outcome
Technology
Rationale
Building the PCDA meant working through the full arc of a technical project, designing a relational schema, writing functional code, and integrating a front-end interface, but the more substantive challenge was the set of decisions that sat underneath the technical execution. The experience demonstrated that building digital tools for information access is not a separate discipline from archival thinking but an extension of it, particularly in institutional settings where the infrastructure to preserve and connect materials is still being developed. Working as the sole creator also meant encountering and resolving technical problems end-to-end.
Gallery




Project Description
The Pratt Course Document Archive (PCDA) is a database developed to support Pratt Institute students and faculty in organizing and accessing academic course materials. Built as part of a Web Development course, the project involved designing a relational database model and integrating it with a web-based interface to manage class documents and reading lists in a structured and searchable manner.
Methods
The idea for this project came from noticing that although an archive of Pratt Institute Information School syllabi exists, there is no structured way to track the readings and related resources for each course. With that gap identified, the process began by understanding the codebase and the available tools. I used Handlebars to define the template structure and map the fields needed to connect to the database.
From there, I moved into designing the user interface, working through decisions about how the platform would surface connected materials, how a user would add or link specific resources, how it would handle existing entries, and how to display all syllabi across semesters under a single professor. Thinking through those interactions before fully connecting the database to the front-end code helped clarify both the schema design and the navigation logic, and each stage fed back into the others as usability considerations surfaced, adjustments that the initial plan hadn't anticipated.
Role & Contributions
I am the sole creator of this work.
Learning Outcome
Technology
Rationale
Building the PCDA meant working through the full arc of a technical project, designing a relational schema, writing functional code, and integrating a front-end interface, but the more substantive challenge was the set of decisions that sat underneath the technical execution. The experience demonstrated that building digital tools for information access is not a separate discipline from archival thinking but an extension of it, particularly in institutional settings where the infrastructure to preserve and connect materials is still being developed. Working as the sole creator also meant encountering and resolving technical problems end-to-end.
Gallery




